Modelo de OSI de ISO

Description

El modelo de referencia OSI(Open Systems Interconection) sirve para regular la comunicación entre los sistemas heterogenios y es así como surge en el año de 1983 como el resultado del la ISO(International Standart Organization) para la estandarización internacional de los protocolos de comunicación.
aliciaquistianm
Slide Set by aliciaquistianm, updated more than 1 year ago
aliciaquistianm
Created by aliciaquistianm about 10 years ago
57
0

Resource summary

Slide 1

Slide 2

    Modelo OSI de ISO
    El modelo de Interconexión de Sistemas Abiertos (OSI, Open System Interconection) lanzado en 1984 fue el modelo de red descriptivo creado por ISO. Proporcionó a los fabricantes un conjunto de estándares que aseguraron una mayor compatibilidad e interoperabilidad entre los distintos tipos de tecnología de red producidos por las empresas a nivel mundial.
    Caption: : Capas del modelo osi.

Slide 3

    Modelo OSI de ISO
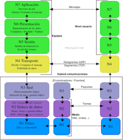
     El modelo de referencia OSI(Open Systems Interconection) sirve para regular la comunicación entre  los sistemas heterogenios y es así como surge en el año de 1983 como el resultado  del la ISO(International Standart Organization) para la estandarización internacional de los protocolos  de comunicación. * Cada una de las capas desempeña funciones bien definidas.* Los servicios proporcionados por cada nivel son utilizados por el nivel superior.*Existe una comunicación virtual entre 2 mismas capas, de manera horizontal.*Existe una comunicación vertical entre una capa de nivel N y la capa de nivel N + 1.*La comunicación fí sica se lleva a cabo entre las capas de nivel 1.
    Caption: : Arquitectura de red basada en el modelo OSI

Slide 4

    capas del modelo OSI
    El modelo de interconexión de sistemas abiertos (OSI) tiene siete capas. Este artículo las describe y explica sus funciones, empezando por la más baja en la jerarquía (la física) y siguiendo hacia la más alta (la aplicación). Las capas se apilan de esta forma: Aplicación Presentación Sesión Transporte Red Vínculo de datos Física

Slide 5

    CAPA FÍSICA
    La capa física, la más baja del modelo OSI, se encarga de la transmisión y recepción de una secuencia no estructurada de bits sin procesar a través de un medio físico. Describe las interfaces eléctrica/óptica, mecánica y funcional al medio físico, y lleva las señales hacia el resto de capas superiores. Proporciona:
    Codificación de datos: modifica el modelo de señal digital sencillo (1 y 0) que utiliza el equipo para acomodar mejor las características del medio físico y para ayudar a la sincronización entre bits y trama. Determina: Qué estado de la señal representa un binario 1 Como sabe la estación receptora cuándo empieza un "momento bit" Cómo delimita la estación receptora una trama

Slide 6

    CAPA DE VÍNCULO DE DATOS
    La capa de vínculo de datos ofrece una transferencia sin errores de tramas de datos desde un nodo a otro a través de la capa física, permitiendo a las capas por encima asumir virtualmente la transmisión sin errores a través del vínculo. Para ello, la capa de vínculo de datos proporciona:
    Establecimiento y finalización de vínculos: establece y finaliza el vínculo lógico entre dos nodos.Control del tráfico de tramas: indica al nodo de transmisión que "dé marcha atrás" cuando no haya ningún búfer de trama disponible.Secuenciación de tramas: transmite y recibe tramas secuencialmente.

Slide 7

    CAPA DE RED
    La capa de red controla el funcionamiento de la subred, decidiendo qué ruta de acceso física deberían tomar los datos en función de las condiciones de la red, la prioridad de servicio y otros factores. Proporciona:
    Enrutamiento: enruta tramas entre redes.Control de tráfico de subred: los enrutadores (sistemas intermedios de capa de red) pueden indicar a una estación emisora que "reduzca" su transmisión de tramas cuando el búfer del enrutador se llene.Fragmentación de trama: si determina que el tamaño de la unidad de transmisión máxima (MTU) que sigue en el enrutador es inferior al tamaño de la trama, un enrutador puede fragmentar una trama para la transmisión y volver a ensamblarla en la estación de destino.

Slide 8

    CAPA DE TRANSPORTE
    La capa de transporte garantiza que los mensajes se entregan sin errores, en secuencia y sin pérdidas o duplicaciones. Libera a los protocolos de capas superiores de cualquier cuestión relacionada con la transferencia de datos entre ellos y sus pares.
    La capa de transporte proporciona: Segmentación de mensajes: acepta un mensaje de la capa (de sesión) que tiene por encima, lo divide en unidades más pequeñas (si no es aún lo suficientemente pequeño) y transmite las unidades más pequeñas a la capa de red. La capa de transporte en la estación de destino vuelve a ensamblar el mensaje. Confirmación de mensaje: proporciona una entrega de mensajes confiable de extremo a extremo con confirmaciones.

Slide 9

    CAPA DE SESIÓN
    La capa de sesión permite el establecimiento de sesiones entre procesos que se ejecutan en diferentes estaciones. Proporciona:
    Establecimiento, mantenimiento y finalización de sesiones: permite que dos procesos de aplicación en diferentes equipos establezcan, utilicen y finalicen una conexión, que se denomina sesión.Soporte de sesión: realiza las funciones que permiten a estos procesos comunicarse a través de una red, ejecutando la seguridad, el reconocimiento de nombres, el registro, etc.

Slide 10

    CAPA DE PRESENTACIÓN
    La capa de presentación da formato a los datos que deberán presentarse en la capa de aplicación. Se puede decir que es el traductor de la red. Esta capa puede traducir datos de un formato utilizado por la capa de la aplicación a un formato común en la estación emisora y, a continuación, traducir el formato común a un formato conocido por la capa de la aplicación en la estación receptora.
    La capa de presentación proporciona:  Conversión de código de caracteres: por ejemplo, de ASCII a EBCDIC. Conversión de datos: orden de bits, CR-CR/LF, punto flotante entre enteros, etc.

Slide 11

    CAPA DE APLICACIÓN
    El nivel de aplicación actúa como ventana para los usuarios y los procesos de aplicaciones para tener acceso a servicios de red. Esta capa contiene varias funciones que se utilizan con frecuencia: 
    Uso compartido de recursos y redirección de dispositivosAcceso a archivos remotosAcceso a la impresora remotaComunicación entre procesosAdministración de la red
Show full summary Hide full summary

Similar

Mapa Mental del Modelo OSI
Berenice Ríos
MAPA MENTAL DE EL MODELO OSI
Hector Marín
Jugando con el modelo OSI
ckoxkar
7. Aplicación (modelo OSI)
Santiago CASTAÑO
TEST SOBRE REDES - OSI- TIPOS DE IP - CLASES DIRECCIONES RED - ESTANDARES
Jose Luis Bernaola Hernandez
CAPA DE RED (MODELO OSI: CAPA 3)
Abraham Fuentes Jiménez
Fichas Modelo OSI
Berenice Ríos
MODELO OSI
Ivan RodPar
Diapositivas de El Modelo OSI
Hector Marín
Modelo OSI
leamsi2526