Open Systems Interconnection

Description

Mapa mental :)
Sthepanie favela
Mind Map by Sthepanie favela, updated more than 1 year ago
Sthepanie favela
Created by Sthepanie favela about 10 years ago
35
0

Resource summary

Open Systems Interconnection
  1. Modelo de Referencia de arquitectura de Red
    1. ¿En qué consiste?
      1. Los procesos de comunicación son divididos en 7 capas
        1. La comunicación es “entre capas similares”
          1. Las normas y convenciones que se utilizan en esta comunicación se denominan colectivamente protocolo de la capa n.
            1. Protocolo: “un conjunto de normas, o un acuerdo, que determina el formato y la transmisión de datos
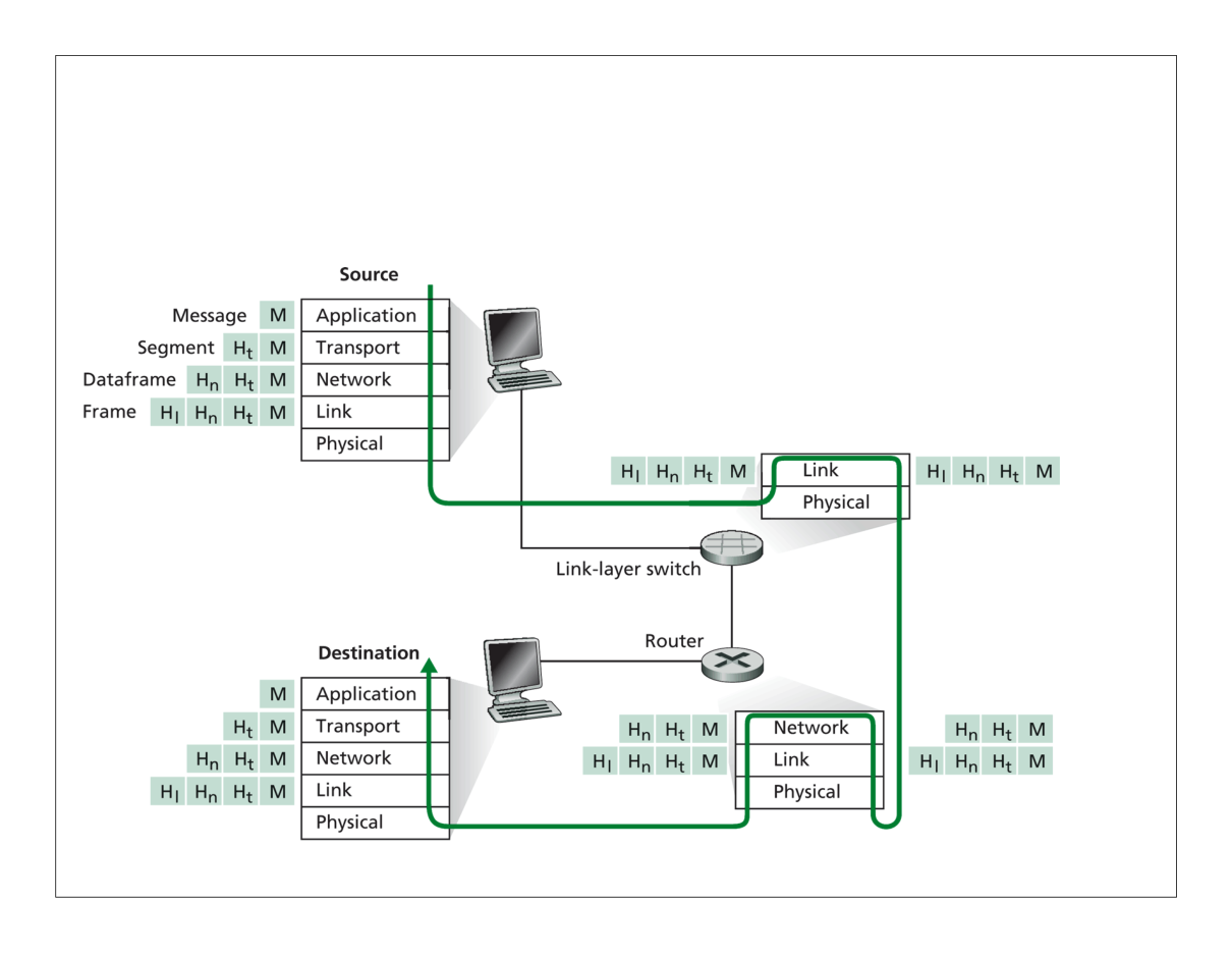
            2. Encapsulamiento
              1. Nombre de Datos
                1. Cada capa del modelo OSI en el origen debe comunicarse con su capa igual en el lugar destino.  comunicaciones de “par-a-par”.
                  1. Ubicación Dispositivos en el modelo
                      1. Modelo TCP/IP
                        1. TCP: Transmisión Control Protocol
                          1. IP : Internet Protocol
                            1. aplicación: compuesto por las aplicaciones de red- SSH, SMTP, HTTP, Messenger, Skype, etc ..transporte: transferencia de datos host-host para una aplicación específica, TCP, UDP, SCTP (2000), DCCP (2006) .red: ruteo de datagramas desde fuente a destino IP, protocolos de ruteo. enlace: transferencia de datos entre elementos vecinos en la red. PPP, Ethernet, Wifi. físico: transporte de bits “en el cable”
                              1. Ejemplo de encapsulamiento
                                1. Unidades de información intercambiadas por las distintas capas: Mensajes de nivel aplicación, segmentos de la capa transporte, datagramas en capa red y frames en capa enlace de datos. Cada capa agrega su propio encabezado.
                                  1. DANIEL NORMAN
                    1. Crea independencia, Reduce la complejidad, facilita diseño,Asegura tecnología interoperable.
                      1. Descripción de las distintas capas
                        1. Capa Física
                          1. Interfaces: Especificaciones eléctricas, mecánicas
                            1. Componentes: Sistema de cableado,Adaptadores (conexión al medio, Diseño de Conectores y asignación de pines. , Hubs, repetidores Tarjeta de Red (NIC)
                            2. Enlace de Datos
                              1. Transmite marcos de datos (frames) entre hosts que comparten el mismo medio físico. Contiene una subcapa MAC (Media Access Control).Direcciones físicas para identificar a los dispositivos (MAC Address). Detectar/corregir errores.
                                1. Capa
                                2. Componentes: NICs , Switches (ethernet, token ring), Bridges Observación: NICs tienen direcciones de capa 2 o dirección MAC. Los SW la utilizan para filtrar y reenviar los datos, entre otras cosas.
                                3. Red
                                  1. Provee un sistema de direccionamiento de extremo a extremo. La idea es que un paquete de datos pueda ser “enrutado” a través de muchas redes capa 2. Enrutamiento estático y dinámico, Existen direcciones lógicas de capa 3. Resuelve problemas de interconexión de redes heterogéneas, Se encarga del filtraje (firewall)
                                    1. capa
                                  2. transporte
                                    1. Ofrece comunicación de extremo a extremo a través de redes. Tipo de comunicaciones: Orientada a la conexión. (confiable, Mejor esfuerzo) . Sin conexión. Control de flujo. Rearmado correcto de segmentos de datos. Permite compartir el mismo enlace físico entre varias sesiones (Multiplexación de múltiples sesiones sobre un único enlace físico)
                                    2. Sesión
                                      1. “Comunicación entre hosts” . Establece, administra y finaliza las sesiones entre dos hosts que se están comunicando. Proporciona sus servicios a la capa de presentación. Sincroniza el diálogo entre las capas de presentación de los dos hosts y administra su intercambio de datos. Se puede comprar con diálogos y conversaciones.
                                      2. presentación
                                        1. Garantiza que la información que envía la capa de aplicación de un sistema pueda ser leída por la capa de aplicación de otro. Traduce entre varios formatos de datos utilizando un formato común.
                                        2. aplicación
                                          1. Más cercana al usuario: suministra servicios de red a las aplicaciones del usuario. Ejemplo: Navegadores web, clientes de mensajería.
                                Show full summary Hide full summary

                                Similar

                                Modelo OSI
                                mafual1020
                                Modelo Osi
                                chuyfutbol1997
                                Mapa Mental del Modelo OSI
                                Berenice Ríos
                                El proceso educativo y sus actores
                                GRISELDA PEREZ
                                El proceso educativo y sus actores
                                GRISELDA PEREZ
                                El proceso educativo y sus actores
                                GRISELDA PEREZ
                                El proceso educativo y sus actores
                                GRISELDA PEREZ
                                ÁFRICA
                                Ulises Yo
                                CIUDADES I...
                                JL Cadenas
                                CIUDADES II...
                                JL Cadenas